RDF model definition and diagrams (Informative)

Model definition

The SPDX RDF ontology is expressed in RDF/OWL/SHACL format and is published in online at SPDX 3.1 Model

Diagrams

Core profile

Core profile diagram

Software profile

Software profile diagram

Security profile

Security profile diagram

Licensing profile

Licensing profile diagram

Dataset profile

Dataset profile diagram

AI profile

AI profile diagram

Build profile

Build profile diagram

Extension profile

Extension profile diagram

Hardware profile

Hardware profile diagram

Service profile

Service profile diagram

SupplyChain profile

SupplyChain profile diagram

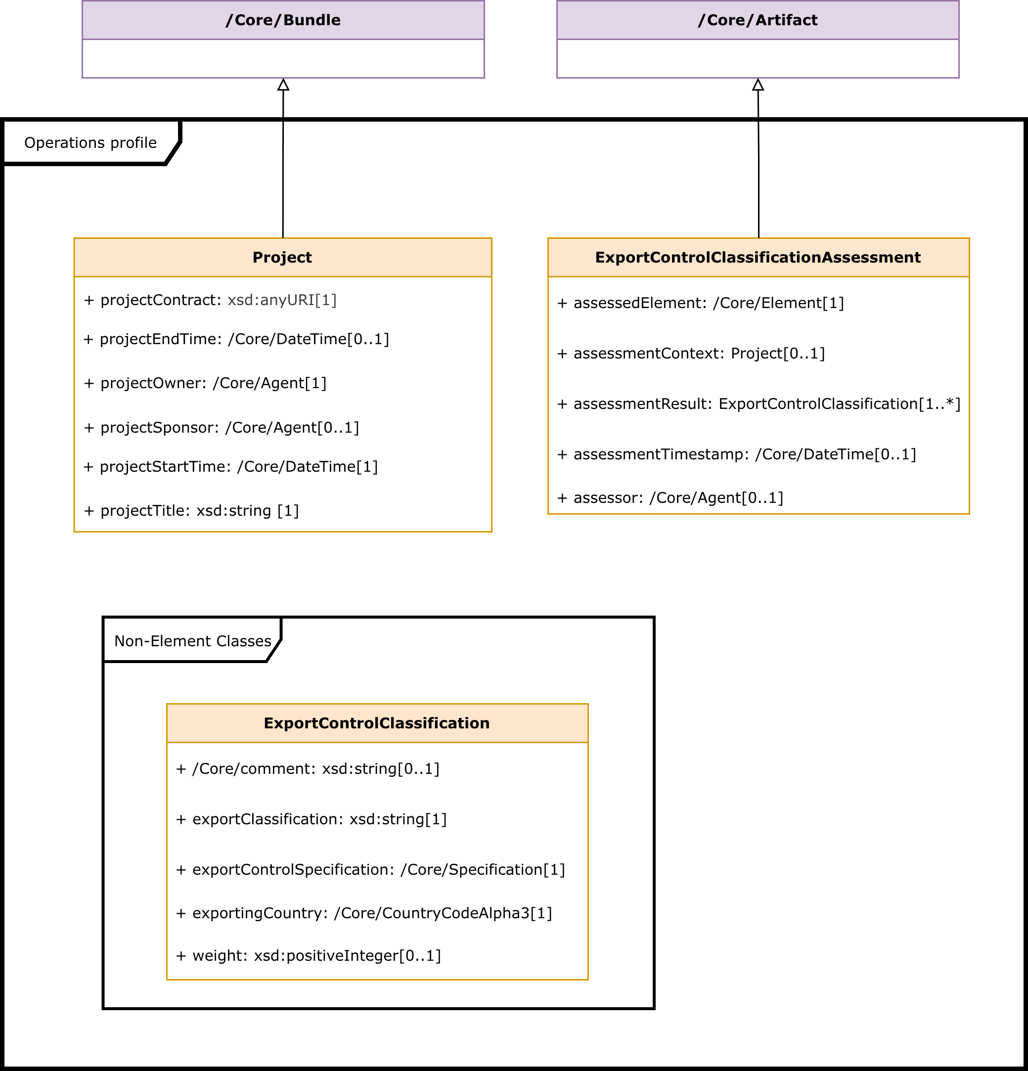
Operations profile

Operations profile diagram

FunctionalSafety profile

FunctionalSafety profile diagram